工业级和汽车级器件的主要区别 发布时间:2025-10-16
元器件一般分为军品,工业级,民用级这三个级别,市面流通基本都是工业级民用级,汽车级很少用于区分级别的,大概介于工业级和军品之间吧。有的厂家会在型号做出区别,比如MAXIM,尾缀CWE和EWE就分别代表工业和民用级。金鉴实验室作为一家专注于光电半导体领域的科研检测机构,致力于为汽车产业链提供创新的品质解决方案,提升中国制造的质量水平,能够针对不同级别的元器件提供精准的检测服务,帮助客户识别产品的真实等级,确保其符合相关标准和应用场景。

不同级别的基本也是通用的,却还是在于耐久的问题,因为大多型号查到的pdf资料显示的参数都是一样的,而且基本都能替换使用,这也导致了市面一些翻新货拿民用替换工业,工业替换军品的情况。汽车上也有些元器件是用工业级的,怎么解释这个问题呢。打个比方吧,工业级别的东西要好东西来的,好在哪里呢?比如耐压、寿命、 性能、稳定性、可靠性,都是最好的的了。当然单价也是最高的,民用级别的是没的比的了。工业级工作温度范围-20-85度,汽车级属于民用级,元件工作温度0-60度,不过一般区别是不是很大,市场上很多所谓的工业级的都是民用级打字改成的。

工业级和汽车级器件的主要区别
工业级器件与汽车级器件的主要区别主要在于工作温度范围,一般而言,工业级器件的工作温度范围为-40℃~+85℃,汽车级器件则是-40℃~+125℃。然而,二者的区别不仅限于此,应该说汽车级器件比工业级器件有着更好的性能、更强的温度适应能力和抗干扰能力(包括抵抗温度极限、温差变化的能力以及其它可靠性等),调研发现,有些厂家的工业级器件工作温度范围也能达到-40℃~+125℃(如ADI),那么汽车级器件的优势就体现在它的性能和可靠性上,而这两者之间的主要差异就体现产品的整个生产、管控以及测试环节。金鉴实验室能够为汽车级器件提供全面的性能测试和可靠性验证服务,确保产品在极端条件下的稳定性和一致性。如需专业检测服务,可联系金鉴检测顾问189-2421- 3655。
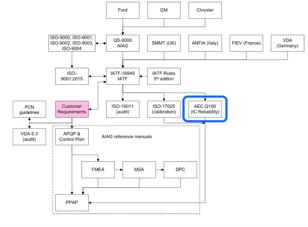
一、标准
汽车级器件是在工业级器件的基础上,有着一套更严格的标准,ISO/TS 16949标准和AEC系列标准已经成为IC企业进入汽车产业链的基本条件。
1、ISO/TS 16949ISO/TS 16949标准是以ISO 9001:2000为基础开发的针对汽车行业质量系统管理标准,其中PPAP(Production Parts Approval Process,生产件批准程序)要求汽车级器件需拥有详细完整的数据和文件,并在PPAP的文件中列出芯片制造商所需采取的生产和质量保证程序。PPAP用来确定供货商在零件实际量产的过程已经正确理解了客户的工程设计记录和规格中的所有要求,并评估其是否具有持续满足这些要求的潜在能力,从而保证器件的质量。
2、AEC系列标准汽车级器件主要遵循的AEC(Automotive Electronics Council,汽车电子委员会)系列标准有AEC-Q100、AEC-Q101、AEC-Q001/Q002/Q003等。AEC-Q100是针对主动零件(微控制器与集成电路等)的,主要在于预防产品各种可能发生的状况或潜在的失误机会,引导供货商在开发的过程中就能生产出符合此规范的芯片。AEC-Q100对每一个申请的个案进行严格的质量与可靠度确认,即确认制造商所提出的产品数据表、使用目的、功能说明等是否符合当初宣称的功能,以及在多次使用后是否能始终如一。此标准的最大目标是提高产品的良品率,这对供应商来说,无论是在产品的尺寸、合格率或者成本上都是很大的挑战。AEC-Q100详细规范了对于IC器件的各项要求,也代表了汽车级器件制造商对产品安全的要求。

金鉴实验室作为一家提供检测、鉴定、认证和研发服务的科研检测机构,致力于为汽车产业链提供创新的品质解决方案,提升中国制造的质量水平。实验室提供的服务包括但不限于AECQ-100、AECQ-101、AECQ-102、AECQ-103、AECQ-104、AECQ-200等多系列的认证与检测服务。
AEC-Q100规范了7大类共41项的测试:
群组 A- 加速环境应力测试(ACCELERATED ENVIRONMENT STRESS TESTS) 共 6 项测试,包含:PC、THB、HAST、AC、UHST、TH、TC、PTC、HTSL。
群组 B- 加速生命周期模拟测试(ACCELER-ATED LIFETIME SIMULATION TESTS) 共 3 项测试,包含:HTOL、ELFR、EDR。
群组 C- 封装组装完整性测试(PACKAGE ASSEMBLY INTEGRITY TESTS)共 6 项测试,包含:WBS、WBP、SD、PD、SBS、LI。
群组 D- 晶片制造可靠性测试(DIE FABRICA-TION RELIABILITY TESTS)共 5 项测试,包含:EM、TDDB、HCI、NBTI、SM。
群组 E- 电性验证测试 (ELECTRICAL VERI-FICATION TESTS) 共 11 项测试,包含:TEST、FG、HBM/MM、CDM、LU、ED、CHAR、GL、EMC、SC、SER。群组 F- 缺陷筛选测试 (DEFECT SCREENING TESTS)共 11 项测试,包含:PAT、SBA。
群组 G- 腔封装完整性测试 (CAVITY PACK-AGE INTEGRITY TESTS) 共 8 项测试,包含:MS、VFV、CA、GFL、DROP、LT、DS、IWV。AEC-Q101标准针对对象为离散组件,包括了分离半导体原件的应力测试(包含测试方法)。金鉴实验室能够为客户提供全面的测试服务,确保元器件在各类环境下的性能稳定。AEC-Q001/Q002/Q003标准主要为一些指导性原则。
AEC-Q001主要提出参数零件平均测试(Param etric Part Average Testing,PPAT)方法,用来检测外缘半导体组件异常特性的统计方法,将异常组件从所有产品中剔除。
AEC-Q002是基于统计原理,属于统计式良品率分析,为组件制造商提供使用统计技巧来检测和移除异常芯片,让制造上能在晶圆及裸晶阶段就能及早发现错误并将之剔除。
AEC-Q003是针对芯片的典型表现所提出的特性化指导原则,用来生成产品、制程或封装的规格与数据表,目的在于手机组件、制程的数据并进行分析,以了解此组件与制程的属性、表现和限制,和检查这些组件或设备的温度、电压、频率等参数特性表现。金鉴实验室凭借专业的技术团队和先进的检测设备,能够为客户提供全面的AEC系列标准检测服务,确保产品符合汽车级器件的严格要求。

在器件生产的每一环节,都会有相应的对工艺质量的检验。同时,在器件的生产完成后,会进行对器件的一整套的测试筛选。工业级器件的测试一般是在室温下对产品手册中显示的各项指标进行检验,那么汽车级器件在完全检验各项指标的同时,还会在-40~+125℃或等效温度环境进行检验,同时汽车级器件还会按照AEC Q100标准进行检验,这就极大地提高产品的良品率和产品一致性。
二、选材与设计
通常,器件在生产过程中用到的主要材料有:晶圆(Wafer)、引线框架(Lead Frame)、银浆(Epoxy)、绑定线(Bond wire)、塑封材料(Mold Compound)。汽车级器件在材料的选择和设计上,主要的方式如下:
1、与工业级器件的选材和设计无差别(器件差异性体现在后续工艺以及测试等环节);
2、考虑到汽车级器件更好的温度适应能力,使用更优质的材料或者更好的封装设计,如使用陶瓷封装材料、增加散热片设计等。
根据调研ADI和TI,在选材和设计以上两种方式都有存在,而且没有明显倾向性那种更好,一般根据产品需求而定。金鉴实验室的专业服务不仅限于测试和认证,还包括失效分析、技术咨询和人才培养,为客户提供一站式的解决方案,金鉴将继续秉承着专业的服务态度,不断提升自身的技术水平和服务质量,为汽车行业贡献我们的力量。
- 上一篇: 聚焦离子束(FIB)技术:原理、应用与制样全解析
- 下一篇: EBSD在织构分析中的作用


